联网汽车的电池寿命测量 -开心体育

r&s®cmw500 平台的电池寿命测量开心体育的解决方案可识别远程信息处理单元中影响电池寿命的电子控制单元 (ecu) 和应用。

联网汽车
联网汽车
打开灯箱

您的任务

随着联网汽车集成复杂的应用,了解蜂窝和非蜂窝无线连接如何消耗功率变得越来越重要。例如,ecall/era-glonass 模块预计会在车辆发生碰撞后继续在规定的时间内传输信号,远程信息处理单元则需要定期连接到蜂窝通信网络,甚至可能需要在车辆发动机不运行时通过蜂窝连接下载大型固件更新。

测试与测量开心体育的解决方案

联网汽车及其多样化应用的电池寿命测试变得更加重要。信息娱乐系统运行的应用数量不断增加,需要测试新功能以降低功耗。

为满足关于超低功耗的新要求,近期新版 3gpp 标准(r12 和 r13)定义了省电模式 (psm)、增强型 drx (edrx) 和连接模式 drx (cdrx) 等功能,旨在尽可能降低功耗。

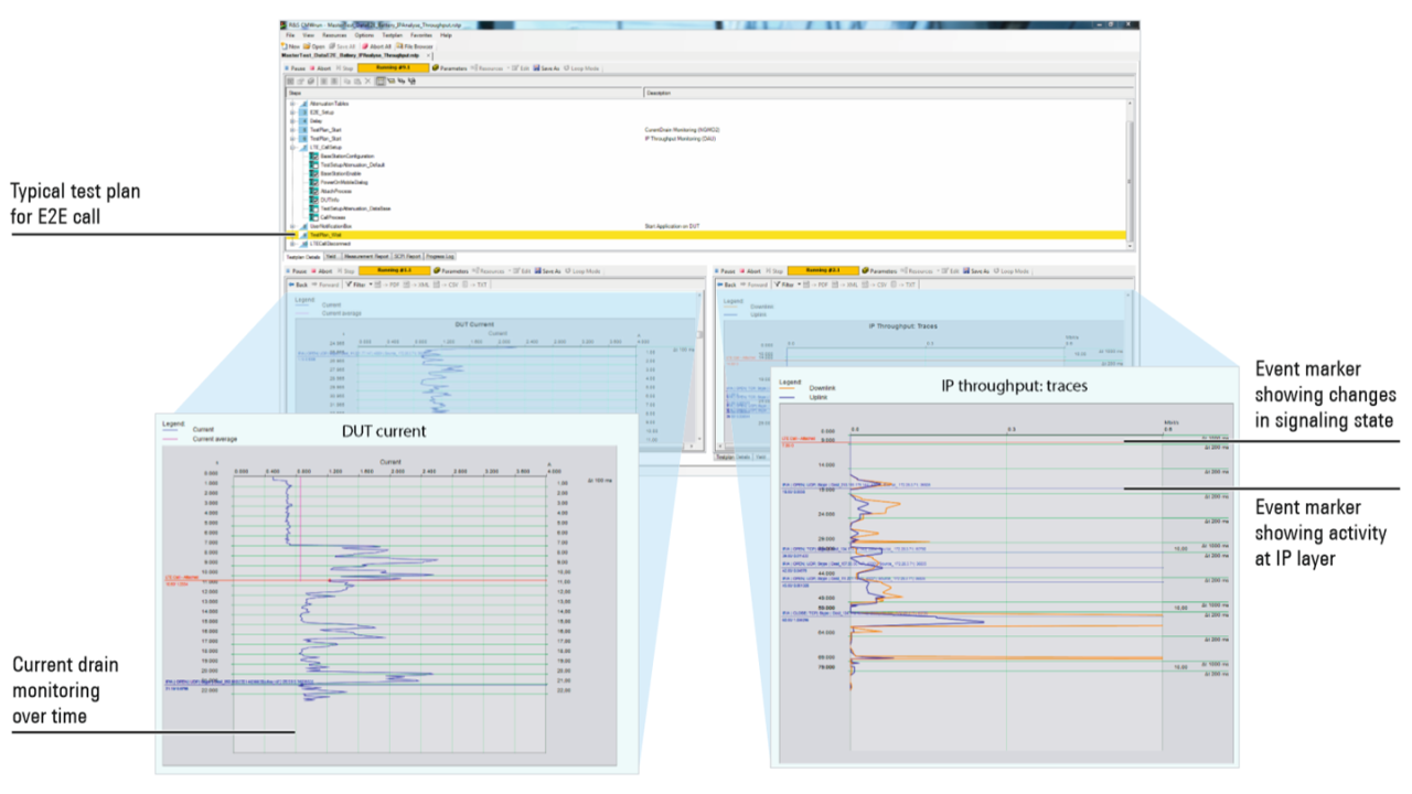
这些功能在降低功耗方面的能力,只能在受控的仿真网络环境中进行测试和分析。r&s®cmwrun 开心体育的解决方案基于驰名产品 r&s®cmw500,适合在受控的实际条件下执行此类测试。r&s®cmwrun cmw-kt051 以高采样率从 r&s®rt-zvc02/r&s®rt-zvc04 多通道功率探头收集样本,并且显示一段时间内的电流和电压,甚至是计算的瞬时功率(单位:瓦特)。

功耗监控开心体育的解决方案
功耗监控开心体育的解决方案包含 r&s®cmwrun、r&s®cmw500 和 r&s®rt-zvc04 多通道功率探头。
打开灯箱

特定的信令触发事件(例如 lte 附着、连接、空闲信令状态或 ims 注册)已实施,提供了更多的细节(即,更多的样本)。这些信息都会在功耗图上显示,且在时间上具有相关性。通过 ip 流量分析 (r&s®cmw-km051),功耗图也可与 ip 层事件关联起来,指明影响远程信息处理单元或其他无线设备的电池寿命的应用或 ip 流量。

新的电池寿命测量规范要求监控一段时间内的电流和电压,包括计算高采样率条件下的瞬时功率。针对该等测试要求,我们必须在真实用例中测量通过实际电池、usb 接口或交流电源适配器供电的设备的功耗。

r&s®rt-zvc02/r&s®rt-zvc04 多通道功率探头可以精确测量此类用例,甚至可以提供最多两个 (r&s®rt-zvc02) 或四个 (r&s®rt-zvc04) 电压和电流通道。

每个功率测量组都包含电压表和电流表,并且具有 18 位模数转换器分辨率和 5 msample/s采样率。内置的乘法器功能可用于每个测量组,并且可确保以 5 msample/s的采样率对电流和电压采样进行同步的逐样本乘法运算。内部采样装置得出 100、1000 或 10 000 个样本的平均值,累积得出功耗。这确保可以捕获短暂的功耗峰值,还可将数据传输率降至电脑可处理的水平。基于此数据,r&s®cmwrun 可估算电池寿命,并在事件图上显示电流、电压和瞬时功率等所有功率组测量值。

r&s®rt-zvc02/r&s®rt-zvc04 多通道功率探头的电流表配有内部分流器,可以选择用于不同的测量范围。电流也可以通过直接在被测设备上配置并安装的外部分流器进行测量。在这种情况下,电流根据此参考外部分流器上的电压降进行计算;内部电流表成为高阻抗电压表,避免大电流引起的连接电缆损耗。4 mm插头、引脚连接器和焊接式引脚等多种连接选项可用于各种应用场景。

r&s®cmwrun 提供 10/100/1000 sample/s和高达 50 ksample/s的可选监控与显示率(采样后),并提供自动缩放功能以缩短时间间隔。信令触发事件可用于提高监控采样率。

使用 ip 分析进行电池寿命和 ip 吞吐量测试,并通过 r&s®cmwrun 实现完全自动化
使用 ip 分析进行电池寿命和 ip 吞吐量测试,并通过 r&s®cmwrun 实现完全自动化
打开灯箱

相关开心体育的解决方案

网站地图